Pay in
any chain, any token
Scroll to explore
Pay easily by
/ Choose your preferred payment method
01
Pay via ENS
Web3 Identity
02
Tap and Pay
NFC Technology
03
Scanning a QR
Quick & Secure
04
Pay by Link
Share & Pay
/ Services

Building the
future of
payments
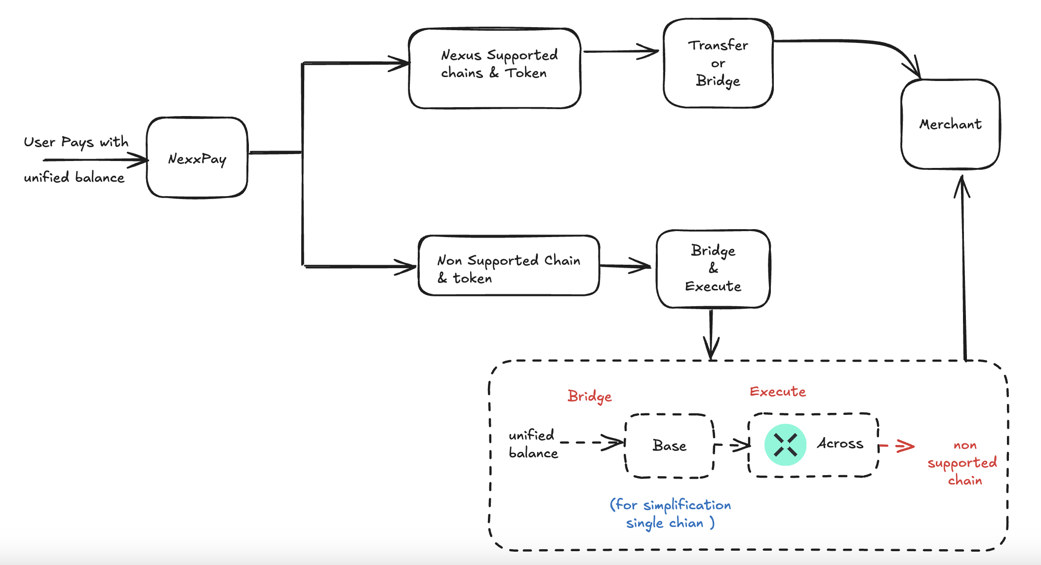
Unified liquidity across all chains. Pay using any token from any chain with a single interface.
No setup required — payment intent is embedded directly in ENS records. Just scan, tap, or share.
15+
Chains
Supported networks
11
Tokens
Unified liquidity
1
Interface
All chains unified